• صفحه اصلی
  • دوره های آموزشی
    دوره مدل سازی
    • تری دی مکس
    دوره رندرینگ و انیمیشن
    • وی ری
    • ورکشاپ داخلی وی ری7 + AI
    • آنریل انجین
    • تویین موشن
    • ونتیج – انیمیشن معماری
    دوره طراحی معماری و فاز 1
    • اتوکد
    • ضوابط طراحی
    دوره پرزانته معماری
    • فتوشاپ
    دوره های پرطرفدار
    • پک ویژه
    • پرو پک
    • کددیزاین
    • فول پک
  • آموزش های رایگان
    • اتوکد
    • تری دی مکس
    • ویری
    • فتوشاپ
  • سرزمین دانلود
    • اتوکد
    • آبجکت
    • اسکریپت
    • پلاگین
    • سایر نرم افزارها
    • نورهای هالوژنی
  • مقالات
  • درباره ما
  • صفحه اصلی
  • دوره های آموزشی
    دوره مدل سازی
    • تری دی مکس
    دوره رندرینگ و انیمیشن
    • وی ری
    • ورکشاپ داخلی وی ری7 + AI
    • آنریل انجین
    • تویین موشن
    • ونتیج – انیمیشن معماری
    دوره طراحی معماری و فاز 1
    • اتوکد
    • ضوابط طراحی
    دوره پرزانته معماری
    • فتوشاپ
    دوره های پرطرفدار
    • پک ویژه
    • پرو پک
    • کددیزاین
    • فول پک
  • آموزش های رایگان
    • اتوکد
    • تری دی مکس
    • ویری
    • فتوشاپ
  • سرزمین دانلود
    • اتوکد
    • آبجکت
    • اسکریپت
    • پلاگین
    • سایر نرم افزارها
    • نورهای هالوژنی
    • ونتیج
  • مقالات
  • درباره ما
ورود | ثبت نام
0 تومان 0 سبد خرید

با ما تماس بگیرید

۰۲۱-۲۸۴۲۷۷۴۷

لایه بندی در اتوکد (دستور Layer)

4 آبان 1402
ارسال شده توسط صهبا صادقی زاده
مقالات
1.28k بازدید
لایه بندی در اتوکد (دستور Layer)

لایه بندی در اتوکد (دستور Layer)

در این مقاله روش لایه بندی در اتوکد (دستور Layer) را بررسی میکنیم.

قبل از شروع آموزش در وبسایت آکادمی مهندس شریفی عضو شوید و از آموزش های رایگان ما بهره مند شوید. همچنین در بخش دوره های آموزشی وبسایت ما پکیج های تخصصی و صفر تا صد نرم افزارهای پرکاربرد معماری نظیر تری دی مکس، ویری، فتوشاپ، آنریل انجین، اتوکد و تویین موشن در اختیار شما عزیزان قرار داده شده که میتوانید با تهیه آن ها با به روز ترین متدهای آموزشی این نرم افزار ها را یاد بگیرید و وارد بازار کار شوید.

شروع مقاله:

زمانی که در اتوکد پروژه های خود را ترسیم میکنید به خصوص پروژه های پر دیتیل منظم بودن ترسیمات بسیار اهمیت دارد و هم در زمان ترسیم و هم اگر نیاز به ادیت بود کمک زیادی به شما میکند. یکی از روش هایی که بسیار به شما کمک میکند لایه بندی در اتوکد است که به کمک آن میتوانید هر موضوع خاص را در لایه مشخص قرار دهید و در صورت نیاز تنظیمات آن را تغییر دهید. در این مقاله دستور layer در اتوکد را بررسی میکنیم.

لایه در اتوکد چیست؟

لایه یعنی دسته بندی موضوعات مختلف. به طور مثال در یک پلان شما میتوانید مبلمان را در یک لایه، دیوار ها در یک لایه، در و پنجر ها و … را هر کدام در لایه های جداگانه قرار دهید و به طور مثال زمانی که قصد ادیت دیوار ها را دارید سایر لایه ها را خاموش کنید تا بتوانید به سادگی تغییرات را انجام دهید.

لایه بندی در اتوکد (دستور Layer)

ابزار layer

ابزارهای لایه بندی در اتوکد، در پنل «Layers» از زبانه «Home» قرار دارند. این ابزارها، امکان ایجاد، ویرایش، حذف و دیگر تنظیمات مربوط به لایه‌ها را فراهم می‌کنند و اصلی‌ترین ابزار در این پنل، «Layer Properties» است. برای دسترسی به این پنجره هم میتوانید از منوی layer کمک بگیرید و هم کلمه layer را تایپ کنید و اینتر را بزنید.

لایه بندی در اتوکد (دستور Layer)

کاربرد Layer Properties Manager

  • ایجاد، ویرایش و حذف لایه‌ها
  • تنظیم لایه فعلی
  • اختصاص مشخصات پیش‌فرض به المان‌های موجود در یک لایه
  • تنظیم پنهان یا نمایان بودن لایه‌ها
  • تنظیم قرارگیری لایه‌ها در نقشه
  • تنظیم وضعیت قفل بودن لایه‌ها در برابر ویرایش
  • تغییر مشخصات نحوه نمایش لایه‌ها برای نماهای نقشه
  • مرتب‌سازی، فیلتر و گروه‌بندی عنوان لایه‌ها

در پنل layer شما میتوانید لایه فعال را مشاهده کنید و با کلیک بر روی آن میتوانید لایه های دیگر را ببینید. همچنین به کمک چراغ کنار هر لایه میتوانید آن را روشن یا خاموش و قفل یا فریز کنید.

لایه بندی در اتوکد (دستور Layer)

ساخت لایه جدید

برای ساخت لایه جدید در اتوکد پس از انتخاب ابزار Layer Properties، بر روی آیکون «New Layer» کلیک می‌کنیم. عملکرد این آیکون با فشردن کلید ترکیبی «Alt + N» در همان پنجره مدیریت لایه‌ها نیز فعال می‌شود.

حذف کردن لایه ها

برای حذف لایه‌ها میتوانید آن لایه را انتخاب کنید و دکمه delet را بزنید یا در نوار بالا  از آیکون delet layer استفاده کنید. دقت داشته باشید که در موارد زیر امکان پاک کردن لایه ها وجود ندارد:

  • اگر لایه‌ای، حاوی یک یا چند المان باشد، حذف کردن آن امکان‌‌پذیر نیست. برای حذف لایه‌ها، ابتدا باید تمام المان‌های موجود در آن‌ها را پاک کرد.
  • اگر لایه‌ای، لایه فعلی باشد، امکان حذف کردن آن وجود ندارد. برای حذف کردن لایه‌ها، ابتدا باید مطمئن شد که وضعیت آن‌ها بر روی «لایه فعلی» قرار ندارد.
  • اگر لایه‌ای به مولفه‌های المان‌های دیگر یا حتی حالت‌های نمایش المان‌های دیگر اختصاص یافته باشد، نمی‌توان آن را حذف کرد.
لایه بندی در اتوکد (دستور Layer)
آموزش کامل اتوکد | آموزش AutoCAD

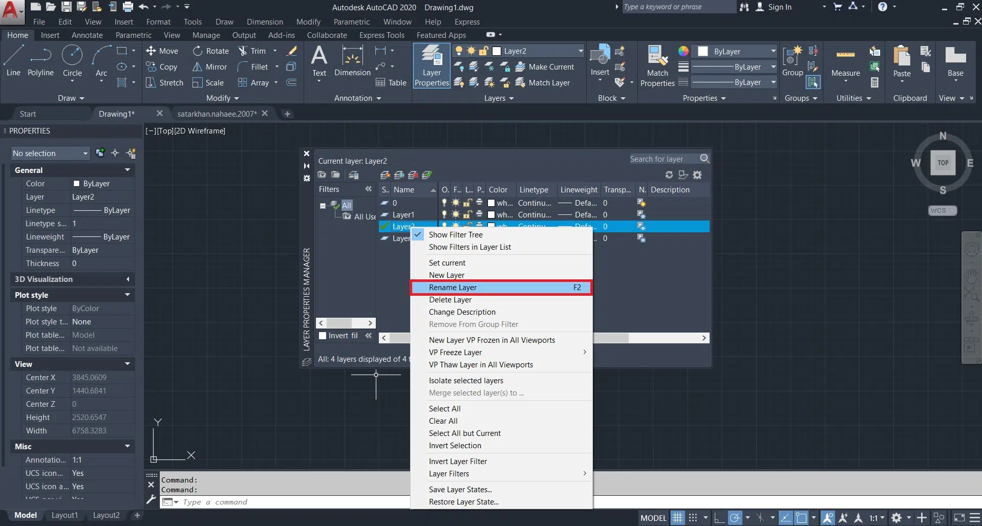
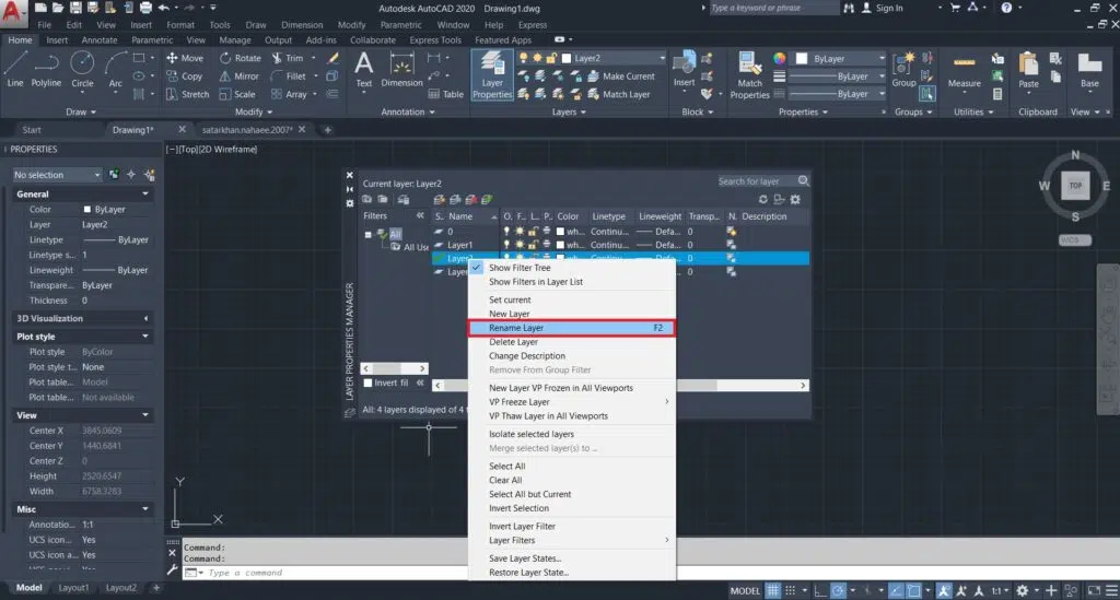
تغییر نام لایه ها

روی عنوان‌ها کلیک راست کنید و گزینه «Rename Layer» را انتخاب کنید. یا میتوانید روی اسم لایه دبل کلیک کنید تا امکان ادیت برای شما فراهم شود. البته باید توجه داشته باشید که نمی‌توان عنوان لایه «0» را تغییر داد. مهمترین نکته در این بخش انتخاب درست اسم برای هر لایه است که مطابق با خود محتوای لایه باشد تا امکان انتخاب و پیدا کردن آن راحت تر باشد.

لایه بندی در اتوکد (دستور Layer)

فریز کردن لایه ها

آیکون این قابلیت برف و خورشید است و زمانی که برف فعال است یعنی حالت فریز روشن است. در این حالت شما لایه را نیمبینید اما تفاوت آن با خاموش و روشن کردن لایه آن است که این لایه مورد نظر به طور موقت از حافظه سیستم شما پاک میشود و سرعت و عملکرد شما را در نرم افزار بالا میبرد.

قفل کردن لایه ها

هنگامی که المان‌های ترسیم در فاصله نزدیک به یکدیگر قرار دارند، احتمال انتخاب اشتباه و اعمال تغییرات ناخواسته بر روی آن‌ها افزایش می‌یابد. در این شرایط می‌توان از قابلیت قفل کردن لایه‌ها استفاده کرد. به این ترتیب، از اعمال تغییرات ناخواسته بر روی المان‌های درون یک یا چند لایه جلوگیری می‌شود. برای استقاده از این قابلیت ها میتوانید روی آیکون آن ها در هر لایه استفاده کنید.

لایه بندی در اتوکد (دستور Layer)

نکته دیگری که هنگام استفاده از لایه بندی در اتوکد بهتر است بدانید آن است که امکان تعیین رنگ،نوع خط و ضخامت آن در هر لایه قابل انتخاب است که در پنجره layer properties قابل ادیت است.

لایه بندی در اتوکد (دستور Layer)

شما میتوانید با تهیه پکیج اتوکد صفر تا صد اتوکد را در سریعترین زمان ممکن یاد بگیرید.. از اینکه در این آموزش با ما همراه بودید متشکریم و امیدواریم که این آموزش براتون مفید بوده باشه. 

اگر سوال یا مشکلی داشتید در قسمت نظرات با ما در میان بگذارید. ممنون از حمایت همیشگیتون. آکادمی شریفی

رویات رو طراحی کن و با طراحیت دنیا رو بساز.

آکادمی شریفی

برای دیدن آموزش های ما در اینستاگرام به پیج ما مراجعه کنید

Instagram
5/5 - (3 امتیاز)
اشتراک گذاری:
برچسب ها: دستور Layerلایه بندی در اتوکد (دستور Layer)

مطالب زیر را حتما مطالعه کنید

دانلود Chaos Vantage
دانلود ونتیج نسخه 2.8.0 | Chaos Vantage 2.8.0 با قابلیت‌های جدید
تویین موشن 2026
دانلود تویین موشن 2026 Twinmotion + آموزش
دانلود کرونا رندر
دانلود کرونا رندر 12.1 Chaos Corona برای تری دی مکس+ آموزش
دانلود توکد
دانلود اتوکد Autodesk AutoCAD 2026 + کرک و آموزش
دانلود تری دی مکس 2026
دانلود آخرین ورژن تری دی مکس Autodesk 3ds Max 2026
دانلود فتوشاپ 2026
دانلود فتوشاپ (photoshop 2026)
قدیمی تر تراکم ساختمانی و سطح اشغال در ضوابط
جدیدتر مساحت اشکال منحنی در اتوکد

دیدگاهتان را بنویسید لغو پاسخ

جستجو در مطالب
جستجو برای:
جدیدترین دوره ها
  • آموزش ونتیج - انیمیشن معماری
  • ورکشاپ داخلی وی ری 7 + هوش مصنوعی
  • پرو پک (تریدی مکس + وی ری + آنریل انجین)
  • کددیزاین (اتوکد + فاز1)
  • ضوابط طراحی پلان (فاز1)
  • آموزش اتوکد | آموزش AutoCAD
  • آموزش آنریل انجین (Unreal Engine)
  • آموزش انیمیشن معماری (Mr.Twinmotion)
  • آموزش تری دی مکس ( آرکی مکس )
  • آموزش وی ری (وی ری آرکی)
  • پست پروداکشن حرفه ای (مستر پوپو)
  • فول پک آکادمی
جدیدترین نوشته ها
  • مقایسه تری دی مکس و رویت
  • دانلود ونتیج نسخه 2.8.0 | Chaos Vantage 2.8.0 با قابلیت‌های جدید
  • دانلود تویین موشن 2026 Twinmotion + آموزش
  • دانلود کرونا رندر 12.1 Chaos Corona برای تری دی مکس+ آموزش
  • دانلود اتوکد Autodesk AutoCAD 2026 + کرک و آموزش
ارتباط مستقیم در تلگرام ارتباط مستقیم در واتساپ تماس با ما
آکادمی آموزشی مهندس سعید شریفی فعالیت جدی خود را از سال 1399 آغاز نموده و با بهره گیری از دانش ، تجربه 13 ساله و اطلاعات به روز در زمینه معماری و نرم افزارهای کاربردی که نیاز اصلی جامعه مهندسی میباشد شروع به تولید دوره های آموزشی انواع نرم افزاهای معماری با بهترین کیفیت آموزشی کرده است.
Instagram Telegram-plane Whatsapp Youtube
دسترسی سریع
  • حساب کاربری من
  • دوره های آموزشی
  • مقالات
  • درباره ما
  • تماس با ما
خبرنامه
جهت اطلاع از رویدادهای جدید، لطفا ایمیل خود را وارد نمایید
تلفن

با ما تماس بگیرید ۰۲۱۲۸۴۲۷۷۴۷

تلگرام

ارتباط مستقیم تلگرام

ایمیل

ایمیل مجموعه info@3dsharifi.com

Designed by Cafeseo
ورود ×
کد تایید
لطفاً کد تأیید ارسال شده به را تایپ کنید
ارسال
رمز عبور خود را فراموش کرده اید؟
ورود با کد تایید
ارسال مجدد کد تایید(00:60)
حساب کاربری ندارید؟
عضویت
ارسال مجدد کد تایید(00:60)
بازگشت به صفحه ورود
ارسال مجدد کد تایید (00:60)
بازگشت به صفحه ورود